导致MySQL错误1064的原因及最佳解决方案
用户可以通过修正相关的 SQL 查询来解决 MySQL 语法错误 1064。错误信息本身会突出显示查询中出现问题的行号。常见的修复方法包括检查输入错误的命令、替换已废弃的命令以及处理数据库损坏。如果数据库损坏导致查询冲突,可以使用专业的 MySQL 修复工具或寻求专业的数据恢复服务来恢复数据库。本文将解释导致错误 1064 的主要原因,并提供一些经过尝试和验证的解决方案。
什么是 MySQL 错误 1064?
当服务器由于语法不正确而无法理解你尝试运行的命令时,可能会发生 MySQL 错误 1064。这通常在用户尝试向 MySQL 数据库插入数据或从中提取数据时发生。甚至在 MySQL 中转储或恢复备份时,也可能会遇到此错误。它也被称为 MySQL 中的解析错误,并可能以以下不同形式出现:
#1064 – you have an error in your SQL syntax (Usually seen in PhpMyAdmin) Error 1064 (42000) : You have an error in your SQL syntax; check the manual that corresponds to your MySQL server version for the right syntax to use near 'WHERE id=101 SET name='foo'' at specific line number
为了详细理解 MySQL 1064 错误,以下将通过一个简单场景重现该错误:
- 数据库名称: companyMoni_db
- 表名称: EmployMoni
- 任务: 从 EmployMoni 表中提取所有行。
当尝试使用 MySQL Workbench 8.0 从名为 companyMoni_db 的数据库中的 "EmployMoni" 表提取数据时,遇到以下错误:
10:54:27 SELECT * FORM employMoni Error Code: 1064. You have an error in your SQL syntax; check the manual that corresponds to your MySQL server version for the right syntax to use near 'FORM employMoni' at line 1 0.000 sec

该错误信息包含了错误的 SQL 以及行号,即第 4 行:
Select * form EmployMoni;
作为快速解决方案,检查该行号(第 4 行)使用的语法,并将拼写错误的 "FORM" 更正为 "FROM",从而解决 MySQL 错误 1064。
MySQL 服务器错误 1064 – 常见原因
导致查询中出现 MySQL 错误 1064 的一些原因包括:
- SQL 关键字(如 FROM、SELECT、WHERE 等)的拼写错误。
- 不正确的表名或列名、引号或括号不匹配。
- 在查询中使用了保留关键字。
- MySQL 版本与 SQL 命令之间的版本不兼容。
- MySQL 数据库损坏。
修复 MySQL 错误 1064 的故障排除方法有哪些?
以下是解决此错误的方法及示例:
方法 1 – 解决 MySQL 中的语法不兼容问题
由于使用的 MySQL 版本存在语法不兼容问题,可能会遇到错误 1064。这通常发生在跨不同 MySQL 版本导入或导出数据库时。
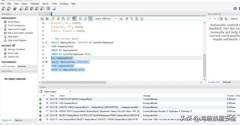
例如,在 MySQL 8.0 中,可能无法运行 GROUP BY DESC 命令,而该命令在 MySQL Server 5.7 中可以轻松执行。
use CompanyMoni2 SELECT EmployMoni2, COUNT(*) FROM CompanyMoni2 GROUP BY employMoni2 DESC;

为解决此问题,应该删除在更高版本中不受支持的 GROUP BY … DESC:
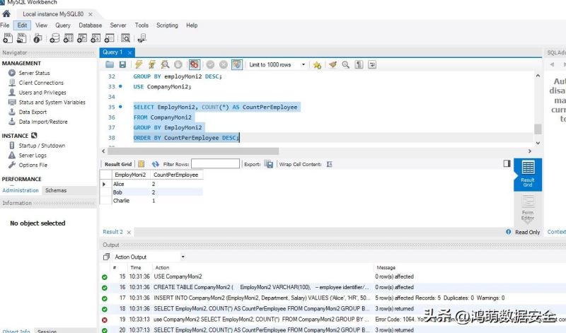
SELECT EmployMoni2, COUNT(*) AS CountPerEmployee FROM CompanyMoni2 GROUP BY EmployMoni2 ORDER BY CountPerEmployee DESC;

当升级到新版本(例如 MySQL 8.0)时,许多查询和 SQL 语句将不再有效。例如,身份验证插件已更改为 caching_sha2_password。如果由于服务器不兼容问题导致出现类似潜在错误 1064 的语法错误,可以查看 MySQL 8.0 中的其他更改以进行故障排除。
方法 2 – 检查并修复 SQL 查询中缺失的数据
如果数据库不包含查询中输入的值,服务器会抛出错误 1064。此时可以验证所有包含值和列名的重要字段。如果缺少任何值,请将其输入。
通过以下示例了解数据缺失如何导致此错误。
- 数据库名称 – CompanyMoni2
- 表名称 – CompanyMoni2
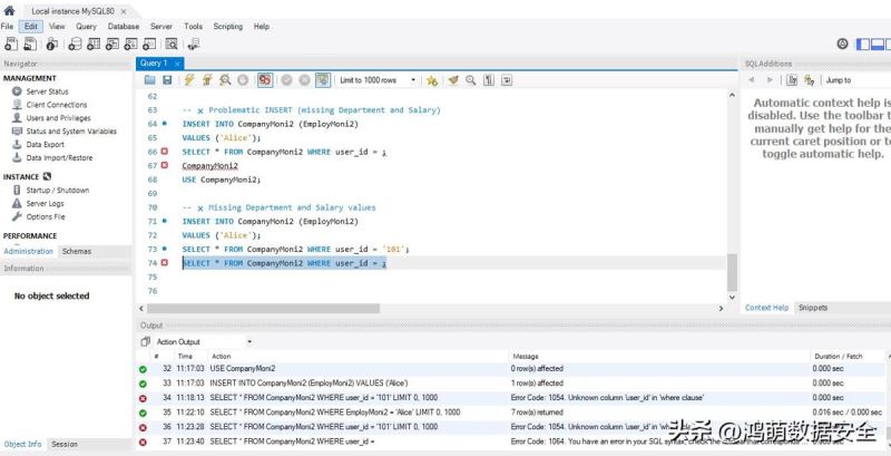
- 任务 – 使用以下命令从 CompanyMoni2 表中提取 EmployMoni2 列等于 'Alice' 的所有行:
SELECT * FROM CompanyMoni2 WHERE user_id = ;
由于 WHERE 子句中的列值缺失,此查询将失败并导致解析错误 1064。

要解决此问题,需要将缺失的列值更改为正确的值,即 EmployMoni2 = 'Alice'。
USE CompanyMoni2; SELECT * FROM CompanyMoni2 WHERE EmployMoni2 = 'Alice';

也可以验证所有包含值和列名的重要字段。如果缺少任何值,将其补充输入。
方法 3 – 检查并修复不正确的语法
导致错误 1064 的主要原因是 SQL 语法不正确。它包括以下问题:
- 逗号放错位置
- 缺少关键字
- 拼写错误
- 查询结构不当
导致 1064 错误的语法问题示例:
SELET * FROM CompanyMoni2

在上述语法中,存在拼写错误,即 "SELET" 代替了 "SELECT"。
要解决此问题,需要将 "SELET" 更正为 "SELECT" 来修正拼写错误。
SELECT * FROM CompanyMoni2

方法 4 – 检查是否在 MySQL 中将保留字用作标识符
如果将保留字用作标识符,比如尝试使用 "SELECT" 作为表名,就可能会发生像 1064 这样的语法错误。
CREATE TABLE SELECT ( EmployMoni2 VARCHAR(100), -- 员工标识符/姓名 Department VARCHAR(100), -- 示例额外列 Salary DECIMAL(10,2) -- 示例额外列 );

要解决此问题,只需给 SELECT 加上引号,即 'select' 或 'SELECT'。
每个 MySQL 版本都包含用于特定任务的不同保留字。MySQL 8.0 中的一些保留关键字是 CREATE、ALTER、ORDER BY、HAVING、LIMIT、RIGHT JOIN 等。所有这些词都需要以特定格式使用。例如,如果想将保留字用作标识符,如列名或表名,则需要给它们加上引号:
CREATE TABLE `select` ( `begin` INT, `end` INT, `salary` DECIMAL(10,2) );

方法 5 – 检查并修复数据库损坏
MySQL 数据库中 InnoDB 和 MyISAM 表的损坏可能会导致像 1064、1146 这样的语法错误。这会导致服务器无法解释查询。为了确认此原因,可以通过执行以下命令来检查表是否损坏:
CHECK TABLE CompanyMoni2

如果显示状态为 "OK",则表示该表未损坏。如果表损坏,则可能显示错误。在这种情况下,可以按照以下步骤使用转储实用程序从备份(转储文件)中恢复:
1.首先,创建一个空数据库来保存恢复后的数据库。命令如下:
mysql> CREATE DATABASE companyMoni_db_restored;
2.然后,使用以下命令恢复数据库:
mysql -u root -p companyMoni_db_restored < dump.sql
3.该命令将恢复数据库的所有对象。可以使用以下命令检查恢复后的 InnoDB 表:
mysql> use companyMoni_db_restored; mysql> show tables;
如果转储文件不可读或不可用,可以使用 PhpMyAdmin 修复 MySQL 数据库。但它有一些限制,例如:
- 使用 phpMyAdmin 修复 InnoDB 表时,可能会遇到错误。
- 上传大型数据库文件时,可能会遇到超时问题。
或者,可以使用其他方法来修复 MySQL 数据库和表。
修复 MySQL 数据库的快速方法——专业的数据恢复工具或数据恢复服务
如果上述方法失败,或者你需要更快、更可靠的解决方案来修复损坏的 MySQL 数据库,可以选择一些专业的修复工具,轻松快速地修复损坏的表,包括 InnoDB 和 MyISAM 表,并以完全的精确度和完整性恢复它们的所有对象。
另外,寻求专业的数据恢复服务则能保证在最短时间内安全的恢复 MySQL 数据库。
鸿萌是众多权威主流数据恢复软件(如 Stellar、Kernel、UFS、R-Studio 等)的授权代理商以及专业的数据恢复服务提供商,有丰富的数据库恢复案例经验和 ITSS 标准化服务体系保证。
如何预防 MySQL 错误 1064?
用户可以通过以下预防措施来避免错误 1064:
- 使用 PREPARE 语句
PREPARE 语句通过以下方式防止 1064 错误:- 强制使用有效的单语句语法。
- 将查询结构与数据值分离。
- 在 PREPARE 期间预先验证语法。
- 确保跨执行的一致参数类型。
- 使用官方文档编写命令
为确保编写正确的 SQL 查询,请务必参考可靠来源或使用 MySQL 官方文档。 - 检查查询中的保留字
确保没有在查询中使用保留字,因为它们可能导致语法错误和问题。可以检查 MySQL 版本,然后相应地验证保留字。 - 确保你的 MySQL 服务器已更新
用户访问 MySQL 的工具(如 WorkBench、PhpMyAdmin、XAMPP)应该保持更新。
结论
许多原因都可能导致 MySQL 错误 1064。上面讨论了一些解决该类错误的方法。如果数据库损坏导致此语法错误,可以使用专业的数据恢复软件,来修复 MySQL 数据库的 InnoDB 和 MyISAM 表、选择性恢复数据库表,以及完整地恢复 MySQL 表中的所有对象。如果用户寻求更为安全可靠的方法,则可以寻求像鸿萌这样的专业数据恢复服务商。
以上就是导致MySQL错误1064的原因及最佳解决方案的详细内容,更多关于MySQL错误1064原因及解决的资料请关注脚本之家其它相关文章!
相关文章
mysql 卡死 大部分线程长时间处于sending data的状态
首先说明一下,这是个无头的案子,虽然问题貌似解决了,不过到现在我也没有答案,只是把这个问题拿出来晾晾2008-11-11
Ubuntu下mysql与mysql workbench安装教程
这篇文章主要为大家详细介绍了Ubuntu下mysql与mysql workbench的安装教程,具有一定的参考价值,感兴趣的小伙伴们可以参考一下2017-04-04


最新评论