Navicat如何查看并导出ER图
更新时间:2026年04月02日 09:35:49 作者:三分恶
文章主要介绍了使用Navicat查看和导出数据库的ER图的方法,包括在数据库表右下角选择ER图表查看数据库结构,以及通过逆向工程导出ER图文件为PDF、PNG或SVG格式,并分享了一个导出的ER图示例
Navicat真的是一个很强大的工具!
Navicat查看ER图
- 打开数据库表
可以看到右下角,有三个查看选项,分别是列表、详细信息、ER图表

- 点击ER图表,就可以看到数据库的ER图

Navicat导出ER图
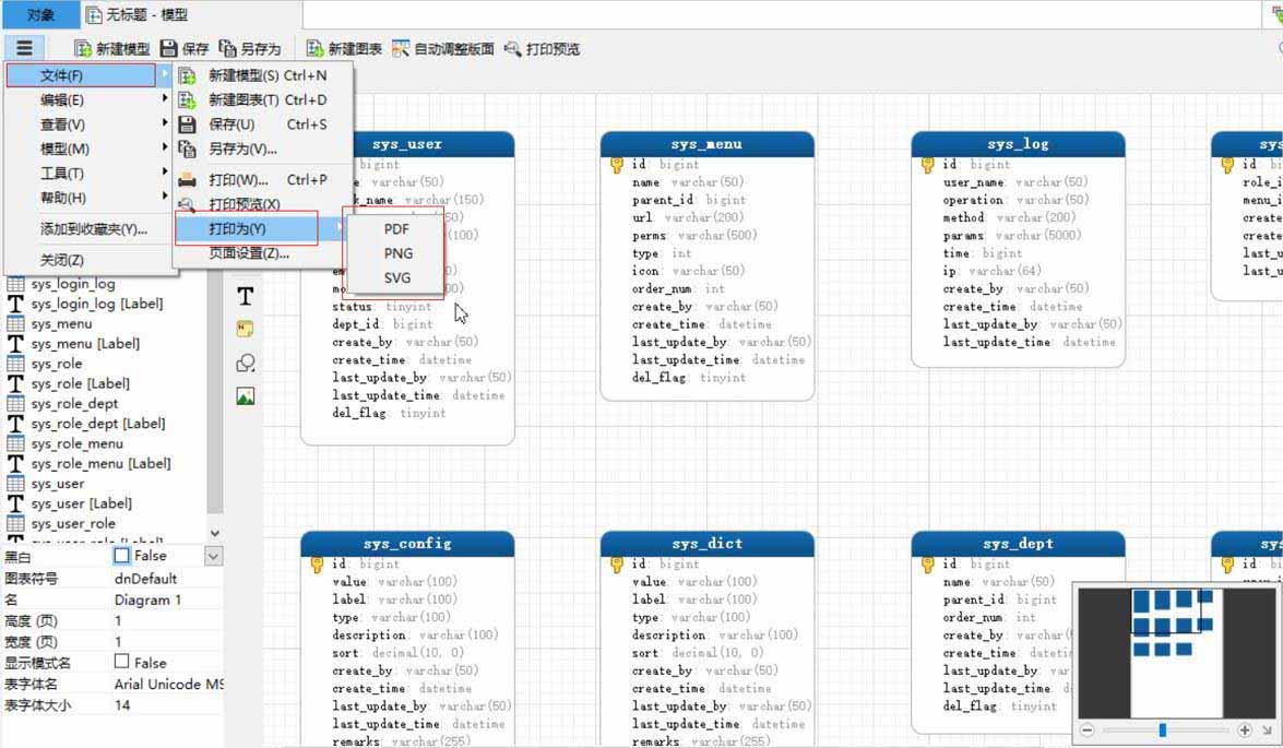
- 数据库名字上右键,可以看到逆向数据库到模型

- 文件—>打印为—>可以选择PDF、jpg、SVG

- 这里选择PDF,打印的ER图:

总结
以上为个人经验,希望能给大家一个参考,也希望大家多多支持脚本之家。
相关文章
SQL中distinct去重关键字使用和count统计组合使用方法
这篇文章主要给大家介绍了关于SQL中distinct去重关键字使用和count统计组合使用的相关资料,count()是SQL中提供的用于统计记录数量的函数,需要的朋友可以参考下2024-08-08


最新评论