MySQL数据表实现自动生成ER图
更新时间:2026年04月02日 09:41:44 作者:嘻嘻的妙妙屋
文章介绍了使用MySQL Workbench生成实体关系图(ER图)的步骤,包括选择ReverseEngineer、输入连接信息、选择数据库以及导出图片等,最后通过实例展示了操作过程
环境
mysql workbench
步骤
通过菜单栏“Database”
选择“Reverse Engineer…”,输入连接信息,并一路Next;

选择要生成ER图的数据库

一路Next,最后excute和close
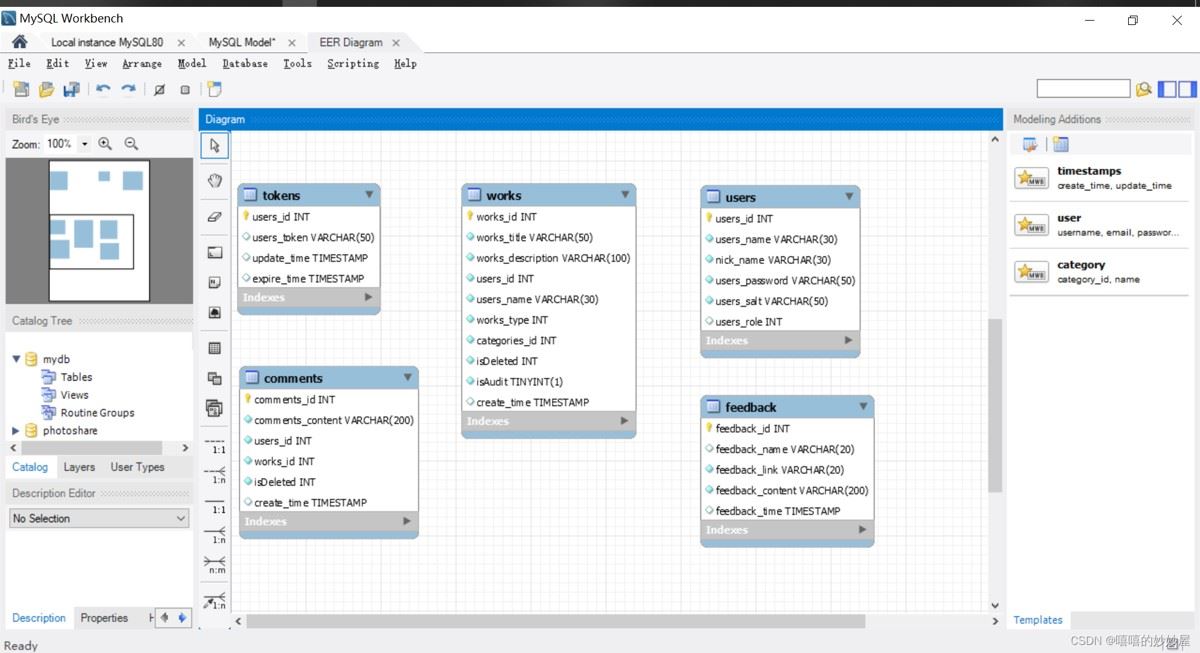
可以看到,在ERR Diagram区域多了一张图,点击它,就看到了自己想要的ER图了:

导出到图片

总结
以上为个人经验,希望能给大家一个参考,也希望大家多多支持脚本之家。
相关文章
MySQL8.0离线迁移表空间的全攻略分享
很多同学不知道如何在 MySQL 服务器离线(关闭)状态下安全地移动 InnoDB 表空间文件(如 .ibd、ibdata1、undo 文件等)到新位置,所以本文我们来一步步拆解、解释和理解这个功能的核心思想与操作流程,需要的朋友可以参考下
2025-09-09
MySQL中如何进行SQL调优举例详解
这篇文章主要介绍了SQL调优的几种方法,包括合理设计索引,避免SELECT*,避免在SQL中进行函数计算等操作,避免使用%LIKE,注意联合索引需满足最左匹配原则,不要对无索引字段进行排序操作,文中通过代码介绍的非常详细,需要的朋友可以参考下
2025-01-01
MySQL实时监控工具orztop的使用介绍
这篇文章主要给大家介绍了MySQL实时监控工具orztop的使用,文中给出了详细的介绍,相信对大家的学习具有一定的参考借鉴价值,有需要的朋友可以参考借鉴,下面来一起看看吧。
2017-01-01
MySQL外键设置的方法实例
这篇文章主要介绍了MySQL外键设置的相关资料,文中通过示例代码介绍的非常详细,对大家的学习或者工作具有一定的参考学习价值,需要的朋友们下面随着小编来一起学习学习吧
2021-04-04
Mysql索引详细介绍
这篇文章主要介绍了Mysql索引详细介绍,本文讲解了Mysql索引简介、设计索引的原则、如何使用索引等内容,需要的朋友可以参考下
2014-07-07
SQL使用复合索引实现数据库查询的优化
这篇文章主要介绍了SQL使用复合索引实现数据库查询的优化,文章围绕主题展开详细的内容介绍,具有一定的参考价值,需要的小伙伴可以参考一下
2022-05-05
MySQL 5.7并发复制隐式bug实例分析
这篇文章主要给大家介绍了关于MySQL 5.7并发复制隐式bug的相关资料,文中介绍的非常详细,对大家学习或者使用mysql5.7具有一定的参考学习价值,需要的朋友们下面随着小编来一起学习学习吧
2018-11-11
最新评论