USB设备一直显示无法识别怎么办? Windows解决USB设备无法识别问题技巧
众所周知,Windows系统中自带有许多实用的功能,最近有不少用户发现USB设备无法识别的情况,但不清楚具体如何操作,其实方法非常简单,下面就一起来看看Windows系统解决USB设备无法识别的操作方法吧!

Win11系统的操作方法:
1、桌面【右键】点击此电脑,在打开的菜单项中,选择【管理】。然后左侧点击【设备管理器】;


2、设备管理器窗口中,点击展开【通用串行总线控制器】;

3、找到无法识别的USB设备,并【右键】点击它,在打开的菜单项中,选择【禁用设备】;

4、弹出提示框中,点击【是】,再【右键】点击该设备,在打开的菜单项中,选择【启用设备】,最后重新插入USB设备即可;


方法二:
1、桌面右键点击【此电脑】,在打开的菜单项中,选择【管理】;

2、计算机管理窗口,左侧点击【设备管理器】;

3、右侧找到并点击展开【通用串行总线控制器】,选择无法识别usb设备的【USB接口】,并点击【右键】,在打开的菜单项中,选择【卸载设备】;
注意:如果不确定是哪个接口的话,可以一个个试

4、卸载设备窗口,点击【卸载】;

5、卸载完成后,需要重新插入USB设备,再返回到设备管理器,找到并【右键】点击通用串行总线控制器,在打开的选项中,选择【扫描检测硬件改动】就可以了;

如果通用串行总线控制器的驱动出现了问题,可以使用驱动总裁,重新安装或更新!

Win10系统的操作方法:
1、按 Win + S 组合键,打开搜索,然后在输入框中,输入设备管理器,然后点击系统给出的最佳匹配设备管理器控制面板。设备管理器窗口中,点击展开通用串行总线控制器;


2、找到出现问题的USB设备,并右键点击它,在打开的菜单项中,选择禁用设备;

3、弹出提示框中,点击是,再右键点击该设备,在打开的菜单项中,选择启用设备,最后重新插入USB设备即可;


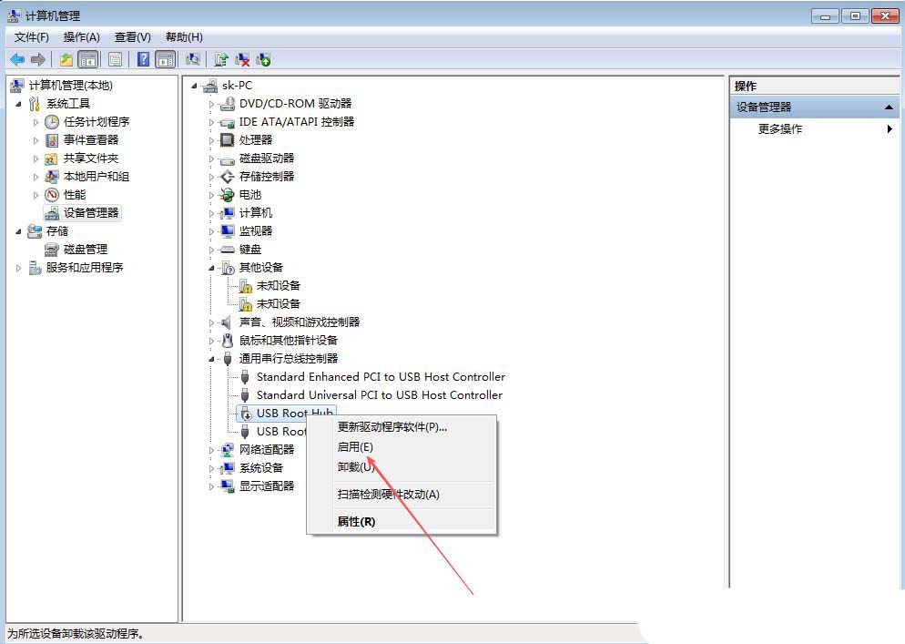
Win7系统的操作方法:
1、首先,右键点击桌面的“此电脑”图标,选择打开“管理”界面。

2、然后左侧点击【设备管理器】设备管理器窗口中,点击展开【通用串行总线控制器】;

3、然后,右键点击其中任意一个“USB Root Hub”,选择“禁用”该设备。

4、此时,在弹出提示框中,点击选择【是】。

5、最后,再右键点击此设备,选择“启用”,重新插入USB设备即可;

其他原因解决办法
1.检查物理连接:确保 USB 设备已正确插入计算机的 USB 端口,尝试重新插拔。如果使用了 USB 扩展坞或集线器,试试直接将设备连接到主机 USB 端口。同时,检查 USB 设备的电源状态,看看外接硬盘是否已连接电源适配器。
2.更换 USB 端口:可能是某特定的 USB 端口可能存在问题,导致设备无法被识别。尝试连接设备到其他可用的 USB 端口上,观察是否能够识别。
3.查看设备管理器状态:按下 Win + X 键,选择 “设备管理器”,展开 “通用串行总线控制器” 类别,查找是否有黄色感叹号标记的设备,如果有,说明可能存在驱动程序或硬件问题。
4.更新或重新安装驱动程序:在 “设备管理器” 中右键单击有问题的 USB 设备或控制器,选择 “更新驱动程序”,然后选择 “自动搜索更新的驱动程序”。如果 Windows 未能找到合适的驱动程序,可访问主板或 USB 设备厂商官网下载并安装最新的驱动程序。
5.启用或禁用 USB 控制器:在 “设备管理器” 中右键单击 “通用串行总线控制器” 下的 USB 根集线器或 Hub,选择 “禁用设备”,等待几秒钟后重新启用设备,再测试 USB 设备是否能被识别。
6.检查电源管理设置:打开 “设备管理器”,右键单击 “通用串行总线控制器” 下的 USB 根集线器,选择 “属性”,切换到 “电源管理” 选项卡,取消勾选 “允许计算机关闭此设备以节约电源”,点击 “确定” 保存更改。
7.重启计算机:关闭计算机电源,拔下所有 USB 设备,重启计算机后再重新插入 USB 设备,测试是否能被识别。
8.检查 USB 设备本身:将 USB 设备连接到另一台计算机上,如果在其他计算机上也无法识别,可能是设备本身故障,建议联系硬件厂商支持或进行维修。
相关文章

Windows怎么禁用休眠快捷键? 电脑禁用休眠快捷键的教程
当我们偶尔需要短暂离开电脑,然而电脑却在我们刚转身的瞬间进入了休眠状态,那么,如何避免电脑自动进入休眠模式呢?详细请看下文介绍2025-11-20
电脑如何安装网络打印机? Windows系统添加网络打印机设备的技巧
电脑打印文件的时候发现没有安装网络打印机,该怎么安装呢?下面我们就拉力看看win11/10/7等系统安装网络打印机的方法2025-11-11
怎么关闭自动搜索网络? Windows系统关闭网络搜索功能的技巧
很多朋友觉得windows系统左下角的搜索功能太占位置了,想要关闭电脑的搜索功能,该怎么关闭呢?详细请看下文介绍2025-11-06
内存条频率,也叫内存速度或内存时钟频率,是指内存每秒能够完成的数据传输次数,怎么查看内存频率呢?详细请看下文介绍2025-11-03
用法+家庭版启用+常见应用: Windows组策略编辑器全攻略
组策略编辑器(gpedit.msc)是Windows系统的超级控制中心,能管理计算机配置、用户权限、安全策略,下面我们就来看看Windows组策略编辑器打开全攻略2025-10-29
电脑安装了太多字体,应该怎么卸载?想保留常用字体,卸载不常用字体,该怎么删除字体呢?下面我们就来看看详细教程2025-10-27
secondary logon服务是做什么的? Windows开启Secondary Logon服务技巧
secondary logon服务的意思就是二级登录,在不同凭据下启用启动过程,如果secondary logon服务被禁用的话,任何依赖它的服务都将无法启动,下面我们就来看看详细开启方法2025-10-27
如何实时自动备份电脑文件? Windows系统如何设置每日自动备份文件功能
Windows系统中自带有许多实用的功能,最近就有不少用户想要防止共享文件被删除的问题,因此想要设置每日自动备份文件功能,下面我们就来看看开启方法2025-10-27
电脑总是边缘滑出通知怎么办? Windows关闭边缘滑动功能的技巧
windows系统在触控操作方面有一个小的鸡肋功能,边缘滑出通知,,在软件运行中,有时候参观的观众误操作,导致通知栏滑出,下面我们就来看看这个问题的解决办法2025-10-27
启动延迟功能怎么关闭? Windows系统禁用启动延迟功能的教程
Windows系统中自带有许多实用的功能,最近就有不少用户想要禁用系统中的启动延迟功能,windows使用启动延迟计时器来允许某些应用程序/服务在启动过程中加载,下面我们就来2025-10-27



最新评论