OpenClaw Mac本地部署保姆级教程

既然你想在自己的Mac上部署OpenClaw,那我就给你一份2026年最新、最详细、最靠谱的“养龙虾”指南。按照这个教程操作,哪怕你是技术小白,也能在30分钟内让你的Mac“长出”一只能干活的小龙虾。
本文整合了阿里云开发者社区、腾讯云技术百科、Apifox等多方权威教程,所有命令均可直接复制执行。
一、部署前必读:你的Mac够格“养虾”吗?
1.1 硬件要求(别担心,要求不高)
| 项目 | 要求 | 备注 |
|---|---|---|
| 操作系统 | macOS 12 (Monterey) 及以上 | 推荐 macOS 13 (Ventura) 或更高 |
| 内存 | ≥8GB | 推荐16GB,多任务更流畅 |
| 硬盘空间 | ≥2GB可用空间 | 实际占用约1.5GB |
| 芯片 | Intel或Apple Silicon均可 | M1/M2/M3芯片性能提升约30% |
1.2 你需要准备的东西
- 一个API Key:OpenClaw需要大模型“大脑”才能理解指令,推荐使用阿里云百炼(新用户有免费额度)或OpenAI API
- 稳定的网络:安装过程需要下载依赖包
- 耐心:大概15-30分钟
二、Step 1:安装Homebrew(Mac的“应用商店”)
Homebrew是Mac上必备的包管理器,后续很多依赖都要靠它安装。打开终端(Terminal),执行:
/bin/bash -c "$(curl -fsSL https://raw.githubusercontent.com/Homebrew/install/HEAD/install.sh)"
安装完成后,根据终端提示运行接下来的两条命令(通常是让你把brew加入环境变量)。
验证安装:
brew --version # 输出版本号即成功,如下图所示:

三、Step 2:安装Node.js(OpenClaw的运行环境)
OpenClaw基于Node.js开发,需要v22.0.0及以上版本。
# 安装Node.js 24.x LTS(推荐) brew install node@24 # 将node加入PATH echo 'export PATH="/usr/local/opt/node@24/bin:$PATH"' >> ~/.zshrc source ~/.zshrc # 验证安装 node --version # 应显示 v24.x.x npm --version # 应显示 10.x.x
安装成功后,如下图所示:

小贴士:如果你需要管理多个Node版本,可以安装nvm:
brew install nvm nvm install --lts nvm use --lts
可选但推荐:安装Redis
Redis用于提升OpenClaw的记忆和任务队列能力:
brew install redis brew services start redis redis-cli ping # 返回PONG即成功,如下图所示:

四、Step 3:安装OpenClaw(核心步骤)
4.1 一键安装脚本(最简单,推荐)
OpenClaw官方提供了一键安装脚本,会自动处理所有依赖:
curl -fsSL https://openclaw.ai/install.sh | bash
或者指定安装 beta版(2026年最新版):
curl -fsSL https://openclaw.ai/install.sh | bash -s -- -Tag beta
安装完成后,需要重新加载终端配置:
source ~/.zshrc
验证安装:
openclaw --version # 应显示 2026.x.x 版本号
安装成功后,如下图所示:

4.2 如果一键脚本失败(备用方案:手动安装)
如果网络原因导致一键脚本失败,可以尝试手动安装:
# 全局安装 npm install -g openclaw@latest # 如果遇到sharp模块报错(常见于M芯片Mac) SHARP_IGNORE_GLOBAL_LIBVIPS=1 npm install -g openclaw@latest
4.3 解决“command not found”问题
如果安装后输入openclaw提示找不到命令,说明npm全局路径没加到环境变量:
# 找到npm全局路径 npm prefix -g # 假设输出是 /usr/local,则二进制路径是 /usr/local/bin # 添加到环境变量 echo 'export PATH="$(npm prefix -g)/bin:$PATH"' >> ~/.zshrc source ~/.zshrc
五、Step 4:初始化配置(Onboarding向导)
安装完成后,需要运行初始化向导来配置OpenClaw:
openclaw onboard --install-daemon
这个向导会一步步引导你完成关键配置,以下是详细步骤:
5.1 交互式配置步骤
| 步骤 | 选项 | 操作建议 |
|---|---|---|
| 1. 初始化模式 | QuickStart | 直接回车选择快速启动 |
| 2. 模型提供商 | Custom Provider 或 Google | 暂时选Custom,后续配置API |
| 3. 认证方式 | 自动生成URL | 浏览器打开显示的URL完成授权 |
| 4. 通讯渠道 | Skip for now | 暂时跳过,后续可单独配置 |
| 5. 技能初始化 | Yes | 启用核心技能框架 |
| 6. 第三方API密钥 | No | 后续按需单独配置 |
| 7. 启用Hooks | session-memory | 提升对话连续性 |
| 8. 孵化方式 | Hatch in TUI | 终端测试模式 |
5.2 验证初始化状态
# 健康检查 openclaw doctor
这个命令非常重要,运行后出现下面界面:

选择Yes,后出现下面的界面:

选择Yes,出现下面的界面:

# 查看服务状态 openclaw status
通过openclaw status可以看到非常多的openclaw状态信息:

六、Step 5:配置Gateway服务
Gateway是OpenClaw的核心服务,负责消息调度、任务执行和Web控制台。
6.1 配置Gateway模式
# 设置Gateway为本地模式 openclaw config set gateway.mode local
运行命令openclaw config set gateway.mode local后,出现下面界面:

上图的意思是:你已经成功设置了Gateway的本地模式,现在只需要重启Gateway服务就能让配置生效了。立即执行:
openclaw gateway restart

看到这个输出说明OpenClaw的Gateway服务已经以LaunchAgent(macOS后台服务)的形式重新启动了。gui/501/ 表示它是在你的用户权限下运行的,501是你的用户ID
6.2 启动Gateway服务
# 启动服务 openclaw gateway start
成功如下图所示:

看到这个友好的输出——“I'm not magic—I'm just extremely persistent with retries and coping strategies”(我不是魔法,我只是对重试和应对策略极其执着)——这是OpenClaw的特色幽默,说明它已经成功重启了。
# 查看服务状态(应显示Running) openclaw gateway status
出现下面的界面,即为成功:

6.3 配置开机自启(可选)
# 安装为系统服务(开机自动启动) sudo openclaw gateway install
执行sudo openclaw gateway install出现下面内容:

看到这个错误提示,别担心!这是macOS权限管理的常见问题。错误 125: Domain does not support specified action 通常是因为 sudo 和 LaunchAgent 权限冲突。
OpenClaw Gateway 是以用户级服务(LaunchAgent) 运行的,而 sudo 是系统级权限,两者不在同一个“域”里,所以会报错。快速解决方案,去掉sudo可以成功:

七、Step 6:配置大模型API(给龙虾装上“大脑”)
OpenClaw本身没有推理能力,需要对接大模型API。这里以阿里云百炼为例(推荐,国内访问稳定且有免费额度)。
7.1 获取阿里云百炼API Key
- 访问阿里云百炼控制台
- 进入“密钥管理”页面
- 点击“创建API-Key”,复制生成的密钥(仅显示一次,务必保存)

可以看到API密钥
核心结论:API Key = accessKeyId(不需要accessKeySecret)
查看模型的用量:

7.2 配置API Key
# 配置API凭证 openclaw config set models.providers.bailian.accessKeyId "你的AccessKeyId"
报错了:

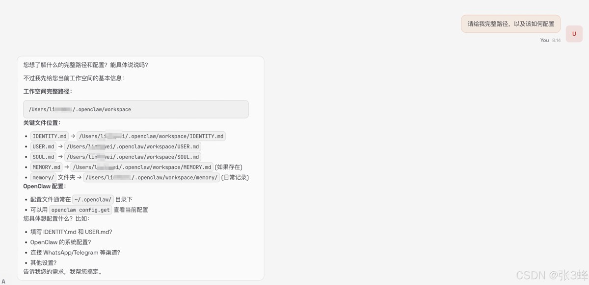
查看OpenClaw配置文件:vim ~/.openclaw/openclaw.json
直接找到文件绝对路径修改更快:echo ~/.openclaw/openclaw.json
/Users/linfawei/.openclaw/openclaw.json

上图是阿里云官方提供的配置。
# 重启Gateway使配置生效 openclaw gateway restart
网关重启成功,可以看到下面的界面:

7.3 验证模型配置
# 检查模型状态 openclaw models status
模型配置成功,会出现下面的界面:

八、Step 7:访问Web控制台
配置完成后,可以通过Web界面与你的“龙虾”对话。
8.1 启动控制台
openclaw dashboard

运行命令openclaw dashboard后,可以打开上面面板,但是报错:
disconnected (1008): unauthorized: gateway token missing (open a tokenized dashboard URL or paste token in Control UI settings)
【修复步骤】
第一步:修复会话状态问题
从输出中看到有个关键警告:
text
- Main session transcript missing (~/.openclaw/agents/main/sessions/bea1d1ae-a758-4660-9ea2-ea565a16f37f.jsonl)
这个缺失的会话文件可能是导致连接问题的原因。我们可以用自动修复功能:
openclaw doctor --fix
这个命令会尝试自动修复检测到的问题,包括那个缺失的会话文件。
第二步:重启网关服务
修复完成后,重启网关让所有配置生效:
openclaw gateway restart
第三步:重新获取并访问带令牌的URL
现在重新生成带令牌的访问链接:
openclaw dashboard --no-open
网关界面:
http://127.0.0.1:18789/chat?session=agent%3Amain%3Amain
这个命令会自动:
- 生成一个临时登录Token
- 用默认浏览器打开
http://127.0.0.1:18789/?token=你的Token
如果浏览器没自动打开,手动访问 http://localhost:18789 并输入以下命令查看Token:
# 查看Token
cat ~/.openclaw/openclaw.json | grep '"token"' | awk -F'"' '{print $4}'其他模型配置
当使用不同模型时,配置方式不一样,需要用下面命令按步骤配置模型 openclaw onboard
包括配置飞书,都可以使用该命令openclaw onboard
8.2 控制台界面介绍
进入Web控制台后,你可以:
- 聊天:直接与AI助理对话
问你好后,AI回复下图内容:


可以命令OpenClaw自动完成改名操作。

- 管理技能:安装/卸载各种功能扩展
- 查看日志:实时监控运行状态
- 配置定时任务:让龙虾自动干活
九、可选进阶:安装常用技能(Skills)
Skills是OpenClaw的“双手”,让它能执行具体任务。ClawHub社区已有超过1.3万个技能。
9.1 查看可用技能
# 列出已安装技能 openclaw skills list
【系统默认安装】
1、 ✓ ready │ 📦 bluebubbles │ Build or update the BlueBubbles external channel plugin for OpenClaw
为 OpenClaw 构建或更新一个名为 "BlueBubbles" 的外部通信渠道插件 。
简单来说,它是在帮你打通 iMessage 和 OpenClaw 的连接
2、✓ ready │ 📦 skill-creator │ Create or update AgentSkills. Use when designing, structuring, or packaging │ openclaw-bundled 的意思是:
skill-creator 是一个由 OpenClaw 官方预置(bundled) 的元技能,它的作用是帮助你创建、设计、结构化和打包其他的 Agent 技能。
简单来说,这是一个“制造技能的技能”。
3、✓ ready │ 🌤️ weather │ Get current weather and forecasts (no API key required).
weather 是一个无需 API 密钥就能使用的天气查询工具,可以获取当前天气和天气预报**。
【系统扩展安装】
4、Self-Improving Agent 自我进化Agent skill。
5、Word / Docx
- ✅ 读取 Word (.docx) 文档结构
- ✅ 生成格式正确的 Word 文档
- ✅ 处理样式、列表、页眉页脚
- ✅ 跨平台兼容(Windows/Mac/Linux)
6、Feishu Doc Manager | 飞书文档管理器
这个技能的作用
核心功能:
- ✅ 将 Markdown 内容发布到飞书文档
- ✅ 自动渲染格式(标题、列表、粗体等)
- ✅ Markdown 表格自动转换为格式化列表
- ✅ 一键协作者权限管理
- ✅ 长内容自动分段(避免 400 错误)
解决的痛点:
| 问题 | 解决方案 |
|---|---|
| Markdown 表格无法渲染 | 自动转换为格式化列表 |
| 权限管理复杂 | 一键协作者管理 |
| 长内容 400 错误 | 自动分段写入 |
| 格式不一致 | write/append 自动渲染 |
9.2 安装实用技能
安装clawhub命令: npm i -g clawhub 安装技能 clawhub install find-skills
报错:

# 安装浏览器自动化技能
npx clawhub install agent-browser --force
✖ Rate limit exceeded
Error: Rate limit exceeded
看到 Rate limit exceeded 这个错误,说明你遇到了 GitHub API 的访问频率限制。这是因为在没有正确配置 GitHub Token 的情况下,clawhub 使用的是匿名访问,每小时只有 60 次请求的额度,很容易就被用完了,可以通过设置gittoken的方式解决。
查询已经安装的技能:
openclaw skills list | grep browser # 安装日程管理技能 openclaw skills install calendar
9.3 技能选择黄金法则
- 痛点优先:缺什么装什么,别贪多
- 安全第一:安装前审阅技能脚本,警惕过度索权
- 轻量化:同类功能二选一,避免冲突
十、常用命令速查表
| 用途 | 命令 |
|---|---|
| 查看版本 | openclaw --version |
| 健康检查 | openclaw doctor |
| 启动Gateway | openclaw gateway start |
| 停止Gateway | openclaw gateway stop |
| 重启Gateway | openclaw gateway restart |
| 查看Gateway状态 | openclaw gateway status |
| 打开Web控制台 | openclaw dashboard |
| 打开终端界面 | openclaw tui |
| 查看模型状态 | openclaw models status |
| 列出通信渠道 | openclaw channels list |
| 搜索记忆 | openclaw memory search "关键词" |
| 查看帮助 | openclaw docs "查询内容" |
十一、常见问题排查(避坑指南)
问题1:端口18789被占用
# 查找占用端口的进程 lsof -i :18789 # 杀死进程(替换PID) kill -9 PID
问题2:Node.js版本不对
# 使用nvm切换版本 nvm install 24 nvm use 24
问题3:权限错误(EACCES)
# 修复npm权限 sudo chown -R $(whoami) ~/.npm
问题4:Redis连接失败
# 启动Redis服务 brew services start redis # 测试连接 redis-cli ping
问题5:API调用失败
- 检查API Key是否正确
- 确认网络能访问API服务
- 查看日志:
tail -f ~/.openclaw/logs/gateway.log
十二、写在最后:你的“龙虾”养成记
恭喜!现在你的Mac上已经有了一只功能强大的“小龙虾”。你可以通过Web界面或终端与它对话,让它帮你处理邮件、管理日程、编写代码,甚至控制智能家居。
记住几个核心原则:
- 把它当实习生:初期多检查它的工作成果
- 给最小权限:只授予完成任务所需权限
- 定期审计:查看行为日志,发现异常及时处理
- 及时更新:
openclaw update保持最新版本
OpenClaw的魅力在于它的可扩展性——你可以教它新技能,让它自己编写代码来改进自己。欢迎来到个人AI助理的新时代!
以上就是OpenClaw Mac本地部署保姆级教程的详细内容,更多关于OpenClaw Mac本地部署的资料请关注脚本之家其它相关文章!
相关文章

OpenClaw 全面介绍与全平台本地部署保姆级教程(从入门到落地)
OpenClaw 是一款完全开源、模型无关、本地优先的 AI 智能体执行网关,它的核心定位一句话概括,用自然语言指挥设备,让 AI 替你完成真实操作,下面给大家分享OpenClaw 全面介2026-03-30
2026最新OpenClaw接入个人微信教程:微信插件安装与本地部署完全指南
随着微信开始灰度测试 OpenClaw 插件,个人用户迎来了一个真正顺手的高频 AI 入口,本文将为你提供一份详细的 OpenClaw 微信接入指南与安装教程,教你如何让 OpenClaw 成为2026-03-29
作为一款功能强大的个人AI助理网关,OpenClaw能让你在Telegram、Discord、WhatsApp等多个平台无缝调用Claude、GPT-4、Google Gemini等顶级AI模型,且全程保障数据隐私安全,2026-03-26
本文主要介绍了在Mac上部署OpenClaw企业微信机器人的全流程,并详细描述了常见的配置错误,文中通过示例代码介绍的非常详细,对大家的学习或者工作具有一定的参考学习价值,2026-03-25
OpenClaw 本地部署全攻略:从环境准备到实战运行(2026 最新版)
本文基于 2026 年 OpenClaw 最新版本,完成了从环境准备、三种部署方案、初始化配置到问题排查的全流程本地部署指南,覆盖 Windows、macOS、Linux 三大系统,实测验证所有2026-03-24
OpenClaw(前身为Clawdbot)作为一款本地优先、强执行能力的开源AI智能体,其核心价值在于“真正能做事”——通过自然语言指令自动拆解任务、调用工具,本文介绍Windows本地2026-03-20
还在为天价API费用发愁,受够了网络波动导致AI服务中断,本文将带你真正100%本地运行的AI助手解决方案,只需跟着以下步骤操作,你的电脑将变身全能AI工作站,还能多模型自2026-03-19
本文针对Windows环境下OpenClaw本地部署后在Edge浏览器中出现中文输入乱码的问题,提出系统化解决路径,需要的朋友可以参考下2026-03-18
本文详细介绍了在Windows本地(PowerShell)一键部署OpenClaw的步骤,包括安装OpenClaw、配置飞书机器人、启动网关服务以及验证部署,需要的朋友可以参考下2026-03-12
Windows端本地部署OpenClaw的正确方法与避坑指南(拒绝失败率)
打开 OpenClaw 官网,你会看到官方提供了一行命令来安装,但如果你是 Windows 用户,千万不要直接执行一行命令安装,失败率极高,如果你是新手小白,我手把手带你养龙虾,凑2026-03-11












最新评论